nextjs-movie-backend

Opdateret: 26.4.2026

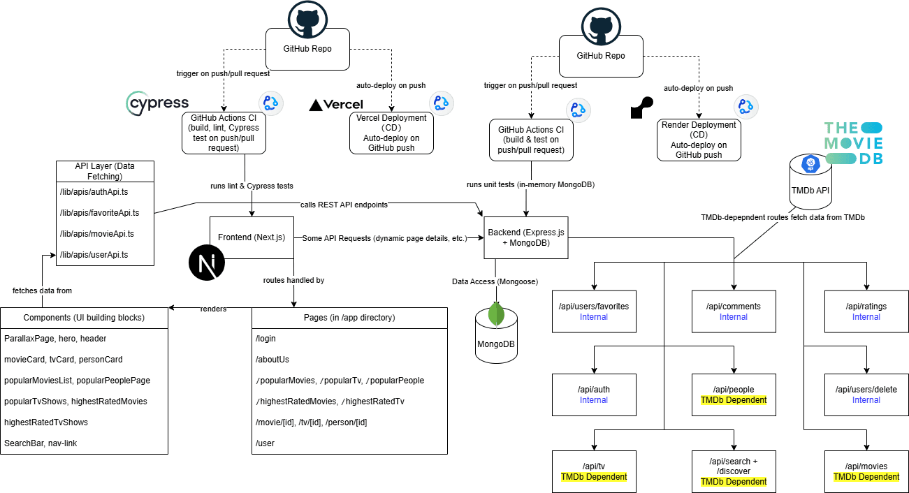
Backend til et fullstack projekt som benytter data fra TMDB. Mongodb er brugt som database til brugerdata. Backenden er bygget med Node.js og Express, og hostes på Render.

Node.jsJavaScriptMongoDBJESTRenderTMDB API

Sprog: JavaScript

  • JavaScript100.0%

GitHub: https://github.com/NicolaiBoKunkel/nextjs-movie-backend

Screenshots / Diagrammer

Screenshot 1 of nextjs-movie-backend

Systemarkitektur